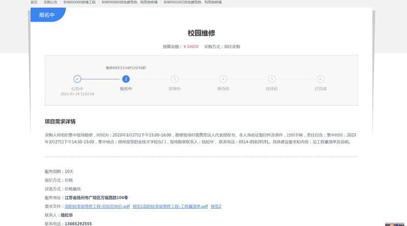
校园维修项目招标公告

发布时间:2023-03-24浏览量:3062

         该项目已挂扬州政府服务商城:

         https://cg.zbj.com/newdetailsDemand?id=aa8baa62d1b04a4686aafe665b294288